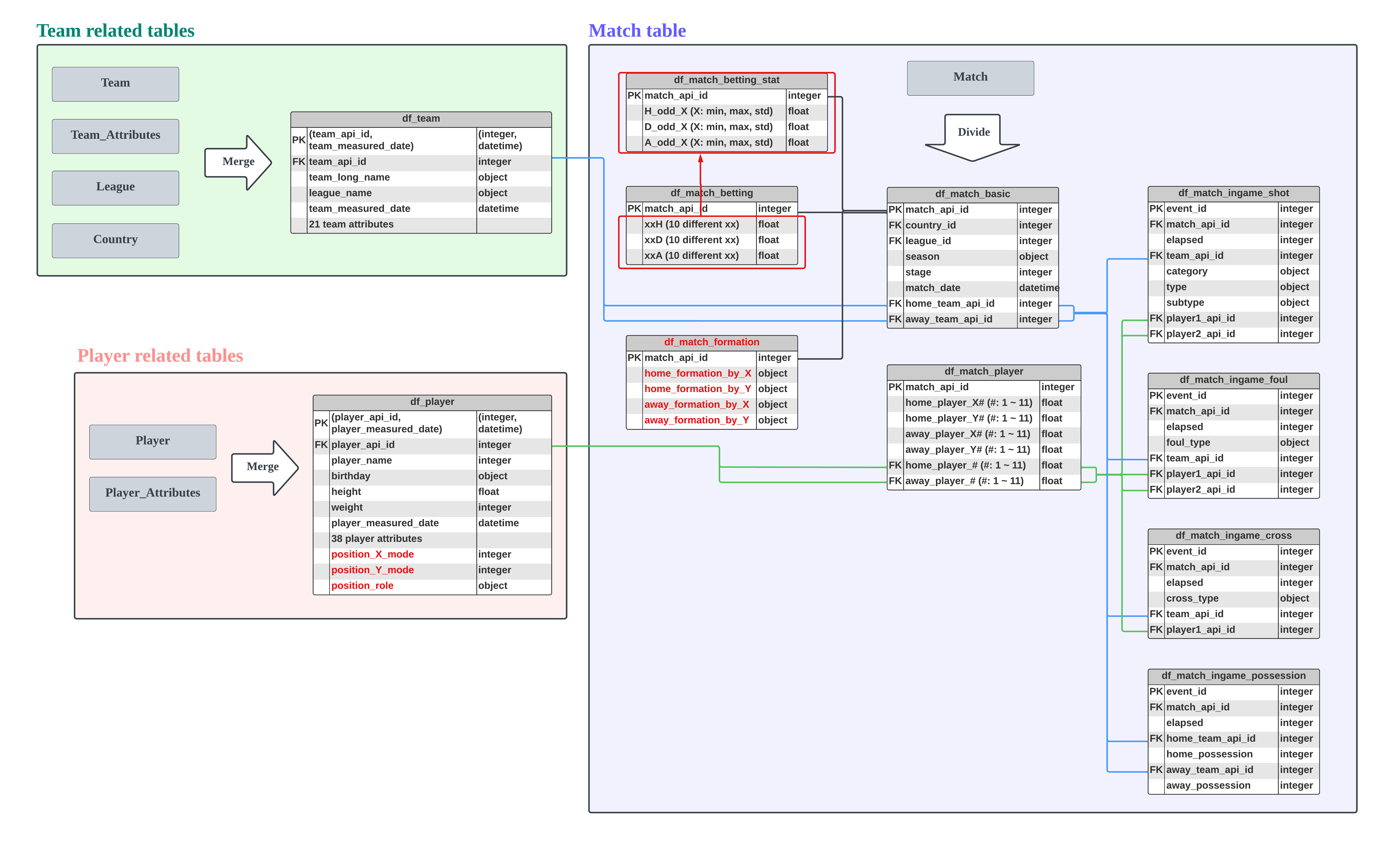
2 - 3) EDA - Match batting information
import numpy as np
import pandas as pd
import sqlite3 as sql
import matplotlib.pyplot as plt
import seaborn as sns
import missingno as msno
import warnings
warnings.filterwarnings('ignore')
pd.set_option('display.max_columns', None)
df_match_betting = pd.read_csv("../data/df_match_betting.csv")
df_match_betting
| match_api_id | B365H | B365D | B365A | BWH | BWD | BWA | IWH | IWD | IWA | LBH | LBD | LBA | PSH | PSD | PSA | WHH | WHD | WHA | SJH | SJD | SJA | VCH | VCD | VCA | GBH | GBD | GBA | BSH | BSD | BSA | |
|---|---|---|---|---|---|---|---|---|---|---|---|---|---|---|---|---|---|---|---|---|---|---|---|---|---|---|---|---|---|---|---|
| 0 | 492473 | 1.73 | 3.40 | 5.00 | 1.75 | 3.35 | 4.20 | 1.85 | 3.2 | 3.5 | 1.80 | 3.3 | 3.75 | NaN | NaN | NaN | 1.70 | 3.30 | 4.33 | 1.90 | 3.3 | 4.00 | 1.65 | 3.40 | 4.50 | 1.78 | 3.25 | 4.00 | 1.73 | 3.40 | 4.20 |
| 1 | 492474 | 1.95 | 3.20 | 3.60 | 1.80 | 3.30 | 3.95 | 1.90 | 3.2 | 3.5 | 1.90 | 3.2 | 3.50 | NaN | NaN | NaN | 1.83 | 3.30 | 3.60 | 1.95 | 3.3 | 3.80 | 2.00 | 3.25 | 3.25 | 1.85 | 3.25 | 3.75 | 1.91 | 3.25 | 3.60 |
| 2 | 492475 | 2.38 | 3.30 | 2.75 | 2.40 | 3.30 | 2.55 | 2.60 | 3.1 | 2.3 | 2.50 | 3.2 | 2.50 | NaN | NaN | NaN | 2.50 | 3.25 | 2.40 | 2.63 | 3.3 | 2.50 | 2.35 | 3.25 | 2.65 | 2.50 | 3.20 | 2.50 | 2.30 | 3.20 | 2.75 |
| 3 | 492476 | 1.44 | 3.75 | 7.50 | 1.40 | 4.00 | 6.80 | 1.40 | 3.9 | 6.0 | 1.44 | 3.6 | 6.50 | NaN | NaN | NaN | 1.44 | 3.75 | 6.00 | 1.44 | 4.0 | 7.50 | 1.45 | 3.75 | 6.50 | 1.50 | 3.75 | 5.50 | 1.44 | 3.75 | 6.50 |
| 4 | 492477 | 5.00 | 3.50 | 1.65 | 5.00 | 3.50 | 1.60 | 4.00 | 3.3 | 1.7 | 4.00 | 3.4 | 1.72 | NaN | NaN | NaN | 4.20 | 3.40 | 1.70 | 4.50 | 3.5 | 1.73 | 4.50 | 3.40 | 1.65 | 4.50 | 3.50 | 1.65 | 4.75 | 3.30 | 1.67 |
| ... | ... | ... | ... | ... | ... | ... | ... | ... | ... | ... | ... | ... | ... | ... | ... | ... | ... | ... | ... | ... | ... | ... | ... | ... | ... | ... | ... | ... | ... | ... | ... |
| 25974 | 1992091 | NaN | NaN | NaN | NaN | NaN | NaN | NaN | NaN | NaN | NaN | NaN | NaN | NaN | NaN | NaN | NaN | NaN | NaN | NaN | NaN | NaN | NaN | NaN | NaN | NaN | NaN | NaN | NaN | NaN | NaN |
| 25975 | 1992092 | NaN | NaN | NaN | NaN | NaN | NaN | NaN | NaN | NaN | NaN | NaN | NaN | NaN | NaN | NaN | NaN | NaN | NaN | NaN | NaN | NaN | NaN | NaN | NaN | NaN | NaN | NaN | NaN | NaN | NaN |
| 25976 | 1992093 | NaN | NaN | NaN | NaN | NaN | NaN | NaN | NaN | NaN | NaN | NaN | NaN | NaN | NaN | NaN | NaN | NaN | NaN | NaN | NaN | NaN | NaN | NaN | NaN | NaN | NaN | NaN | NaN | NaN | NaN |
| 25977 | 1992094 | NaN | NaN | NaN | NaN | NaN | NaN | NaN | NaN | NaN | NaN | NaN | NaN | NaN | NaN | NaN | NaN | NaN | NaN | NaN | NaN | NaN | NaN | NaN | NaN | NaN | NaN | NaN | NaN | NaN | NaN |
| 25978 | 1992095 | NaN | NaN | NaN | NaN | NaN | NaN | NaN | NaN | NaN | NaN | NaN | NaN | NaN | NaN | NaN | NaN | NaN | NaN | NaN | NaN | NaN | NaN | NaN | NaN | NaN | NaN | NaN | NaN | NaN | NaN |
25979 rows × 31 columns
-
Odds are an indication of how likely an outcome is to occur. For very likely outcomes, the odds are lower, meaning the bookmaker is expecting this outcome, and as such, a lower payout is attached to a winning bet.
- Before the last letter means betting site. There are 10 betting sites.
- Last letter
- “H”: Home win odds
- “D”: Draw odds
- “A”: Away win odds
-
So there are 10 betting sites * 3 last letter = 30 betting information.
- Let’s check the relation between odd and the match result.
con = sql.connect("../data/database.sqlite")
org_match = pd.read_sql(
"select * from Match", con
)
match_result_info = org_match[["match_api_id", "home_team_goal", "away_team_goal"]]
match_result_info["match_result"] = match_result_info.home_team_goal - match_result_info.away_team_goal
plt.figure(figsize = (20, 20))
corr = round(df_match_betting.merge(match_result_info, how = "left", on = "match_api_id").corr(), 2)
sns.heatmap(corr, annot = True, cmap = "BrBG", vmin = -1, vmax = 1,
linewidths = 0.5, cbar_kws = {"shrink" : 0.5})
<AxesSubplot:>

- Match result (home team goal - away team goal) have some negative correlation with home team win odd.
- Match result have some positive correlation with draw and away win odds.
-
That is, it seems that odds have some information related to the match result. So let’s use the odd variables as our predictors to predict the match result.
- Also,
- Home team win odd has a correlation close to 1 between different sites.
- Draw and away team win odd have a correlation close to 1 between different sites.
- That is, there are too many similar information. We need to reduce the betting related variables.
msno.matrix(df_match_betting)
<AxesSubplot:>

df_match_betting.isna().sum().sort_values(ascending = False)
PSA 14811
PSH 14811
PSD 14811
BSD 11818
BSH 11818
BSA 11818
GBH 11817
GBA 11817
GBD 11817
SJH 8882
SJA 8882
SJD 8882
IWD 3459
IWA 3459
IWH 3459
LBH 3423
LBD 3423
LBA 3423
VCH 3411
VCD 3411
VCA 3411
WHD 3408
WHH 3408
WHA 3408
BWA 3404
BWH 3404
BWD 3404
B365H 3387
B365A 3387
B365D 3387
match_api_id 0
dtype: int64
- First, let’s exclude the betting variables with more than 4,000 missing values.
target_cols = df_match_betting.isna().sum()[df_match_betting.isna().sum() > 4000].index.values
df_match_betting = df_match_betting.drop(target_cols, axis = 1)
msno.matrix(df_match_betting)
<AxesSubplot:>

- If there is a mssing value in the B356H, then all betting variables have mssing value.
df_match_betting[df_match_betting.B365H.isna()].shape
(3387, 19)
- There are 3,387 matches that all betting variables have mssing values.
- Simply drop these matches.
df_match_betting = df_match_betting[~df_match_betting.B365H.isna()]
target_id = df_match_betting.match_api_id.unique()
train_match_api_id = pd.read_csv("../data/train_match_api_id.csv")
train_match_api_id.shape
(18343, 1)
train_match_api_id = train_match_api_id[train_match_api_id.match_api_id.isin(target_id)]
train_match_api_id.shape
(17023, 1)
- After drop the matches that don’t have any betting information, train matches become 18,343 -> 17,023.
test_match_api_id = pd.read_csv("../data/test_match_api_id.csv")
test_match_api_id.shape
(3018, 1)
test_match_api_id = test_match_api_id[test_match_api_id.match_api_id.isin(target_id)]
test_match_api_id.shape
(2662, 1)
- After drop the matches that don’t have any betting information, test matches become 3,018 -> 2,662.
train_match_api_id.to_csv("../data/train_match_api_id.csv", index = False)
test_match_api_id.to_csv("../data/test_match_api_id.csv", index = False)
- If th last letter is
- “H”: Home win odds
- “D”: Draw odds
- “A”: Awa win odds
- That is, if the last letter is same, they have same information between different sites.
- So let’s use summary statistics as follow:
- last letter “H” betting odds: min, max, mean, std
- last letter “D” betting odds: min, max, mean, std
- last letter “A” betting odds: min, max, mean, std
H_odds = ["B365H", "BWH", "IWH", "LBH", "WHH", "VCH"]
D_odds = ["B365D", "BWD", "IWD", "LBD", "WHD", "VCD"]
A_odds = ["B365A", "BWA", "IWA", "LBA", "WHA", "VCA"]
H_odds_stat = pd.DataFrame({"H_odd_min": df_match_betting[H_odds].min(axis = 1),
"H_odd_max": df_match_betting[H_odds].max(axis = 1),
"H_odd_mean": df_match_betting[H_odds].mean(axis = 1),
"H_odd_std": df_match_betting[H_odds].min(axis = 1)})
D_odds_stat = pd.DataFrame({"D_odd_min": df_match_betting[D_odds].min(axis = 1),
"D_odd_max": df_match_betting[D_odds].max(axis = 1),
"D_odd_mean": df_match_betting[D_odds].mean(axis = 1),
"D_odd_std": df_match_betting[D_odds].min(axis = 1)})
A_odds_stat = pd.DataFrame({"A_odd_min": df_match_betting[A_odds].min(axis = 1),
"A_odd_max": df_match_betting[A_odds].max(axis = 1),
"A_odd_mean": df_match_betting[A_odds].mean(axis = 1),
"A_odd_std": df_match_betting[A_odds].min(axis = 1)})
df_match_betting_stat = pd.concat([df_match_betting.match_api_id, H_odds_stat, D_odds_stat, A_odds_stat], axis = 1)
df_match_betting_stat
| match_api_id | H_odd_min | H_odd_max | H_odd_mean | H_odd_std | D_odd_min | D_odd_max | D_odd_mean | D_odd_std | A_odd_min | A_odd_max | A_odd_mean | A_odd_std | |
|---|---|---|---|---|---|---|---|---|---|---|---|---|---|
| 0 | 492473 | 1.65 | 1.85 | 1.746667 | 1.65 | 3.2 | 3.4 | 3.325000 | 3.2 | 3.50 | 5.00 | 4.213333 | 3.50 |
| 1 | 492474 | 1.80 | 2.00 | 1.896667 | 1.80 | 3.2 | 3.3 | 3.241667 | 3.2 | 3.25 | 3.95 | 3.566667 | 3.25 |
| 2 | 492475 | 2.35 | 2.60 | 2.455000 | 2.35 | 3.1 | 3.3 | 3.233333 | 3.1 | 2.30 | 2.75 | 2.525000 | 2.30 |
| 3 | 492476 | 1.40 | 1.45 | 1.428333 | 1.40 | 3.6 | 4.0 | 3.791667 | 3.6 | 6.00 | 7.50 | 6.550000 | 6.00 |
| 4 | 492477 | 4.00 | 5.00 | 4.450000 | 4.00 | 3.3 | 3.5 | 3.416667 | 3.3 | 1.60 | 1.72 | 1.670000 | 1.60 |
| ... | ... | ... | ... | ... | ... | ... | ... | ... | ... | ... | ... | ... | ... |
| 24552 | 2030167 | 1.57 | 1.65 | 1.591667 | 1.57 | 3.3 | 4.0 | 3.758333 | 3.3 | 4.90 | 7.00 | 6.400000 | 4.90 |
| 24553 | 2030168 | 2.20 | 2.38 | 2.288333 | 2.20 | 3.1 | 3.4 | 3.208333 | 3.1 | 3.10 | 3.40 | 3.241667 | 3.10 |
| 24554 | 2030169 | 1.50 | 1.60 | 1.550000 | 1.50 | 3.5 | 4.2 | 3.900000 | 3.5 | 5.40 | 7.00 | 6.566667 | 5.40 |
| 24555 | 2030170 | 2.30 | 2.40 | 2.341667 | 2.30 | 3.1 | 3.4 | 3.250000 | 3.1 | 2.75 | 3.30 | 3.083333 | 2.75 |
| 24556 | 2030171 | 2.10 | 2.30 | 2.208333 | 2.10 | 3.3 | 3.6 | 3.433333 | 3.3 | 2.90 | 3.50 | 3.216667 | 2.90 |
22592 rows × 13 columns
msno.matrix(df_match_betting_stat)
<AxesSubplot:>

-
Finally, we have 3 result (home win, draw, away win) * 4 summary statistics (min, max, mean, std) = 12 betting related variables.
-
Save the new data frame.
df_match_betting_stat.to_csv("../data/df_match_betting_stat.csv", index = False)
Summary
- Drop the matches that have the missing values in all betting related columns.
- train matces: 18,343 -> 17,023
- test matches: 3,018 -> 2,662
-
Drop the betting columns that have more than 4,000 missing values. (drop 12 columns)
- If th last letter is
- “H”: Home win odds
- “D”: Draw odds
- “A”: Awa win odds
- That is, if the last letter is same, they have same information between different sites.
- So we made summary statistics as follow:
- last letter “H” betting odds: min, max, mean, std
- last letter “D” betting odds: min, max, mean, std
- last letter “A” betting odds: min, max, mean, std
