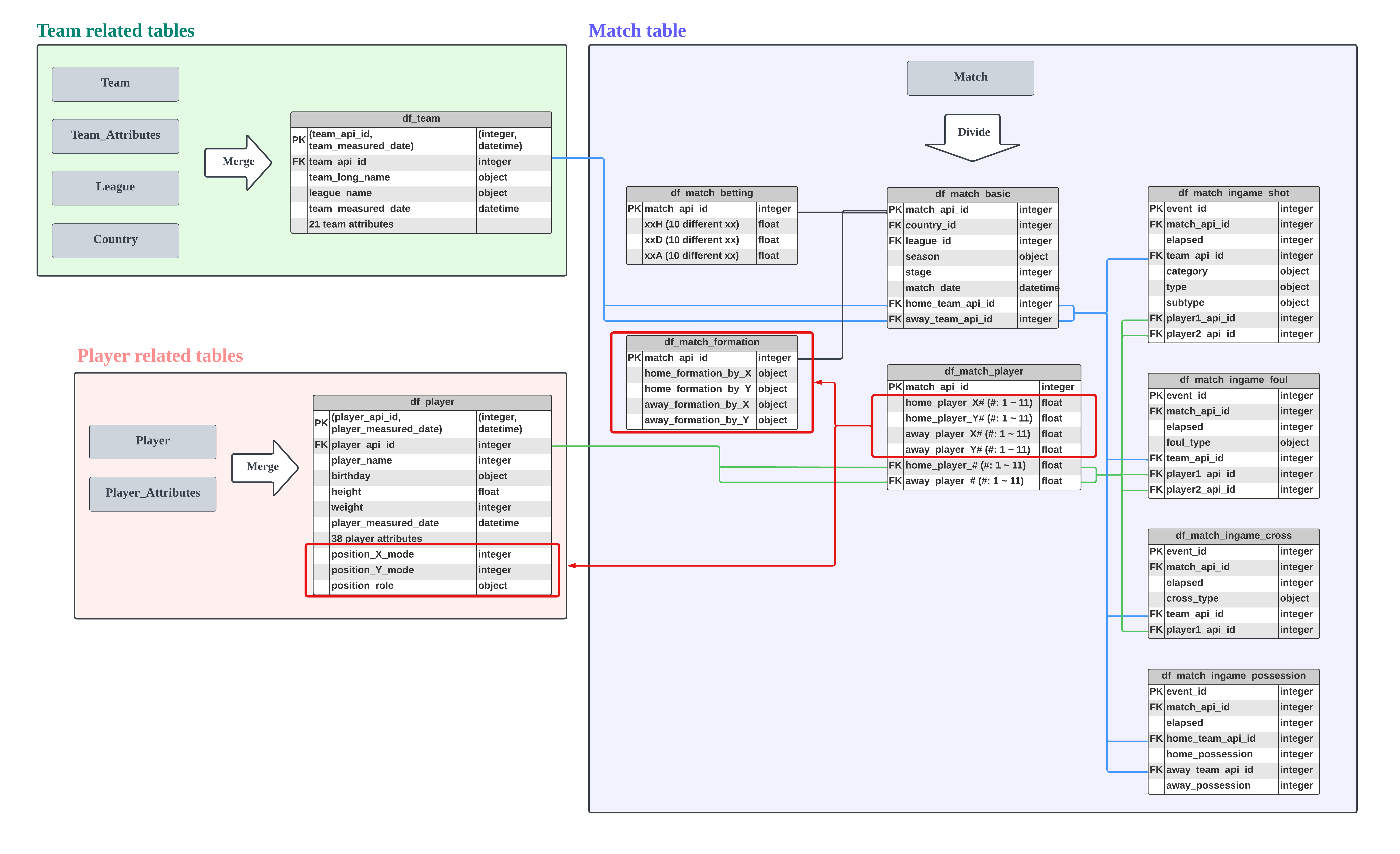
2 - 2) EDA - Match player information
import numpy as np
import pandas as pd
import sqlite3 as sql
import matplotlib.pyplot as plt
import seaborn as sns
import missingno as msno
from utils import my_histogram
import warnings
warnings.filterwarnings('ignore')
pd.set_option('display.max_columns', None)
df_match_player = pd.read_csv("../data/df_match_player.csv")
df_match_player
| match_api_id | home_player_X1 | home_player_X2 | home_player_X3 | home_player_X4 | home_player_X5 | home_player_X6 | home_player_X7 | home_player_X8 | home_player_X9 | home_player_X10 | home_player_X11 | away_player_X1 | away_player_X2 | away_player_X3 | away_player_X4 | away_player_X5 | away_player_X6 | away_player_X7 | away_player_X8 | away_player_X9 | away_player_X10 | away_player_X11 | home_player_Y1 | home_player_Y2 | home_player_Y3 | home_player_Y4 | home_player_Y5 | home_player_Y6 | home_player_Y7 | home_player_Y8 | home_player_Y9 | home_player_Y10 | home_player_Y11 | away_player_Y1 | away_player_Y2 | away_player_Y3 | away_player_Y4 | away_player_Y5 | away_player_Y6 | away_player_Y7 | away_player_Y8 | away_player_Y9 | away_player_Y10 | away_player_Y11 | home_player_1 | home_player_2 | home_player_3 | home_player_4 | home_player_5 | home_player_6 | home_player_7 | home_player_8 | home_player_9 | home_player_10 | home_player_11 | away_player_1 | away_player_2 | away_player_3 | away_player_4 | away_player_5 | away_player_6 | away_player_7 | away_player_8 | away_player_9 | away_player_10 | away_player_11 | |
|---|---|---|---|---|---|---|---|---|---|---|---|---|---|---|---|---|---|---|---|---|---|---|---|---|---|---|---|---|---|---|---|---|---|---|---|---|---|---|---|---|---|---|---|---|---|---|---|---|---|---|---|---|---|---|---|---|---|---|---|---|---|---|---|---|---|---|---|
| 0 | 492473 | NaN | NaN | NaN | NaN | NaN | NaN | NaN | NaN | NaN | NaN | NaN | NaN | NaN | NaN | NaN | NaN | NaN | NaN | NaN | NaN | NaN | NaN | NaN | NaN | NaN | NaN | NaN | NaN | NaN | NaN | NaN | NaN | NaN | NaN | NaN | NaN | NaN | NaN | NaN | NaN | NaN | NaN | NaN | NaN | NaN | NaN | NaN | NaN | NaN | NaN | NaN | NaN | NaN | NaN | NaN | NaN | NaN | NaN | NaN | NaN | NaN | NaN | NaN | NaN | NaN | NaN |
| 1 | 492474 | NaN | NaN | NaN | NaN | NaN | NaN | NaN | NaN | NaN | NaN | NaN | NaN | NaN | NaN | NaN | NaN | NaN | NaN | NaN | NaN | NaN | NaN | NaN | NaN | NaN | NaN | NaN | NaN | NaN | NaN | NaN | NaN | NaN | NaN | NaN | NaN | NaN | NaN | NaN | NaN | NaN | NaN | NaN | NaN | NaN | NaN | NaN | NaN | NaN | NaN | NaN | NaN | NaN | NaN | NaN | NaN | NaN | NaN | NaN | NaN | NaN | NaN | NaN | NaN | NaN | NaN |
| 2 | 492475 | NaN | NaN | NaN | NaN | NaN | NaN | NaN | NaN | NaN | NaN | NaN | NaN | NaN | NaN | NaN | NaN | NaN | NaN | NaN | NaN | NaN | NaN | NaN | NaN | NaN | NaN | NaN | NaN | NaN | NaN | NaN | NaN | NaN | NaN | NaN | NaN | NaN | NaN | NaN | NaN | NaN | NaN | NaN | NaN | NaN | NaN | NaN | NaN | NaN | NaN | NaN | NaN | NaN | NaN | NaN | NaN | NaN | NaN | NaN | NaN | NaN | NaN | NaN | NaN | NaN | NaN |
| 3 | 492476 | NaN | NaN | NaN | NaN | NaN | NaN | NaN | NaN | NaN | NaN | NaN | NaN | NaN | NaN | NaN | NaN | NaN | NaN | NaN | NaN | NaN | NaN | NaN | NaN | NaN | NaN | NaN | NaN | NaN | NaN | NaN | NaN | NaN | NaN | NaN | NaN | NaN | NaN | NaN | NaN | NaN | NaN | NaN | NaN | NaN | NaN | NaN | NaN | NaN | NaN | NaN | NaN | NaN | NaN | NaN | NaN | NaN | NaN | NaN | NaN | NaN | NaN | NaN | NaN | NaN | NaN |
| 4 | 492477 | NaN | NaN | NaN | NaN | NaN | NaN | NaN | NaN | NaN | NaN | NaN | NaN | NaN | NaN | NaN | NaN | NaN | NaN | NaN | NaN | NaN | NaN | NaN | NaN | NaN | NaN | NaN | NaN | NaN | NaN | NaN | NaN | NaN | NaN | NaN | NaN | NaN | NaN | NaN | NaN | NaN | NaN | NaN | NaN | NaN | NaN | NaN | NaN | NaN | NaN | NaN | NaN | NaN | NaN | NaN | NaN | NaN | NaN | NaN | NaN | NaN | NaN | NaN | NaN | NaN | NaN |
| ... | ... | ... | ... | ... | ... | ... | ... | ... | ... | ... | ... | ... | ... | ... | ... | ... | ... | ... | ... | ... | ... | ... | ... | ... | ... | ... | ... | ... | ... | ... | ... | ... | ... | ... | ... | ... | ... | ... | ... | ... | ... | ... | ... | ... | ... | ... | ... | ... | ... | ... | ... | ... | ... | ... | ... | ... | ... | ... | ... | ... | ... | ... | ... | ... | ... | ... | ... |
| 25974 | 1992091 | 1.0 | 2.0 | 4.0 | 6.0 | 8.0 | 4.0 | 6.0 | 3.0 | 5.0 | 7.0 | 5.0 | 1.0 | 2.0 | 4.0 | 6.0 | 8.0 | 4.0 | 6.0 | 3.0 | 5.0 | 7.0 | 5.0 | 1.0 | 3.0 | 3.0 | 3.0 | 3.0 | 6.0 | 6.0 | 8.0 | 8.0 | 8.0 | 11.0 | 1.0 | 3.0 | 3.0 | 3.0 | 3.0 | 6.0 | 6.0 | 8.0 | 8.0 | 8.0 | 11.0 | 42231.0 | 678384.0 | 95220.0 | 638592.0 | 413155.0 | 45780.0 | 171229.0 | 67333.0 | 119839.0 | 143790.0 | 195215.0 | 462944.0 | 563066.0 | 8800.0 | 67304.0 | 158253.0 | 133126.0 | 186524.0 | 93223.0 | 121115.0 | 232110.0 | 289732.0 |
| 25975 | 1992092 | 1.0 | 3.0 | 5.0 | 7.0 | 2.0 | 4.0 | 6.0 | 8.0 | 5.0 | 4.0 | 6.0 | 1.0 | 2.0 | 4.0 | 6.0 | 8.0 | 3.0 | 5.0 | 7.0 | 3.0 | 5.0 | 7.0 | 1.0 | 3.0 | 3.0 | 3.0 | 7.0 | 7.0 | 7.0 | 7.0 | 9.0 | 11.0 | 11.0 | 1.0 | 3.0 | 3.0 | 3.0 | 3.0 | 7.0 | 7.0 | 7.0 | 10.0 | 10.0 | 10.0 | 33272.0 | 41621.0 | 25813.0 | 257845.0 | 114735.0 | 42237.0 | 113227.0 | 358156.0 | 32343.0 | 531309.0 | 37257.0 | 42276.0 | 114792.0 | 150007.0 | 178119.0 | 27232.0 | 570830.0 | 260708.0 | 201704.0 | 36382.0 | 34082.0 | 95257.0 |
| 25976 | 1992093 | 1.0 | 2.0 | 4.0 | 6.0 | 8.0 | 4.0 | 6.0 | 3.0 | 5.0 | 7.0 | 5.0 | 1.0 | 2.0 | 4.0 | 6.0 | 8.0 | 4.0 | 6.0 | 3.0 | 5.0 | 7.0 | 5.0 | 1.0 | 3.0 | 3.0 | 3.0 | 3.0 | 6.0 | 6.0 | 8.0 | 8.0 | 8.0 | 11.0 | 1.0 | 3.0 | 3.0 | 3.0 | 3.0 | 6.0 | 6.0 | 8.0 | 8.0 | 8.0 | 11.0 | 157856.0 | 274779.0 | 177689.0 | 294256.0 | 42258.0 | 39979.0 | 173936.0 | 147959.0 | 451983.0 | 80564.0 | 289472.0 | 10637.0 | 67349.0 | 202663.0 | 32597.0 | 114794.0 | 188114.0 | 25840.0 | 482200.0 | 95230.0 | 451335.0 | 275122.0 |
| 25977 | 1992094 | 1.0 | 2.0 | 4.0 | 6.0 | 8.0 | 3.0 | 7.0 | 5.0 | 3.0 | 5.0 | 7.0 | 1.0 | 2.0 | 4.0 | 6.0 | 8.0 | 4.0 | 6.0 | 3.0 | 5.0 | 7.0 | 5.0 | 1.0 | 3.0 | 3.0 | 3.0 | 3.0 | 7.0 | 7.0 | 7.0 | 10.0 | 10.0 | 10.0 | 1.0 | 3.0 | 3.0 | 3.0 | 3.0 | 6.0 | 6.0 | 8.0 | 8.0 | 8.0 | 11.0 | NaN | 8881.0 | 173534.0 | 39646.0 | 282287.0 | 340790.0 | 393337.0 | 8893.0 | 614454.0 | 93229.0 | 178142.0 | 274776.0 | 121080.0 | 197757.0 | 260964.0 | 231614.0 | 113235.0 | 41116.0 | 462608.0 | 42262.0 | 92252.0 | 194532.0 |
| 25978 | 1992095 | 1.0 | 2.0 | 4.0 | 6.0 | 8.0 | 2.0 | 4.0 | 6.0 | 8.0 | 4.0 | 6.0 | 1.0 | 2.0 | 4.0 | 6.0 | 8.0 | 4.0 | 6.0 | 3.0 | 5.0 | 7.0 | 5.0 | 1.0 | 3.0 | 3.0 | 3.0 | 3.0 | 7.0 | 7.0 | 7.0 | 7.0 | 10.0 | 10.0 | 1.0 | 3.0 | 3.0 | 3.0 | 3.0 | 6.0 | 6.0 | 8.0 | 8.0 | 8.0 | 11.0 | 274787.0 | 492132.0 | 108451.0 | 25815.0 | 94553.0 | 384376.0 | 598355.0 | 36785.0 | 45174.0 | 302079.0 | 71764.0 | 156175.0 | 95216.0 | 172768.0 | 22834.0 | 458806.0 | 207234.0 | 25772.0 | 40274.0 | 34035.0 | 41726.0 | 527103.0 |
25979 rows × 67 columns
- There are 2 kinds of information in the df_match_player.
- player position: home_player_X#, home_player_Y#, away_player_X#, away_player_Y# where # $\in [1, 11]$
- starting lineup: home_player_#, away_player_# where # $\in [1, 11]$
1. Player position
player_position_col = ["match_api_id", 'home_player_X1', 'home_player_X2', 'home_player_X3',
'home_player_X4', 'home_player_X5', 'home_player_X6',
'home_player_X7', 'home_player_X8', 'home_player_X9',
'home_player_X10','home_player_X11', 'away_player_X1',
'away_player_X2', 'away_player_X3', 'away_player_X4',
'away_player_X5', 'away_player_X6', 'away_player_X7',
'away_player_X8', 'away_player_X9', 'away_player_X10',
'away_player_X11', 'home_player_Y1', 'home_player_Y2',
'home_player_Y3', 'home_player_Y4', 'home_player_Y5',
'home_player_Y6', 'home_player_Y7', 'home_player_Y8',
'home_player_Y9', 'home_player_Y10', 'home_player_Y11',
'away_player_Y1', 'away_player_Y2', 'away_player_Y3',
'away_player_Y4', 'away_player_Y5', 'away_player_Y6',
'away_player_Y7', 'away_player_Y8', 'away_player_Y9',
'away_player_Y10', 'away_player_Y11']
df_match_player_position = df_match_player[player_position_col]
df_match_player_position
| match_api_id | home_player_X1 | home_player_X2 | home_player_X3 | home_player_X4 | home_player_X5 | home_player_X6 | home_player_X7 | home_player_X8 | home_player_X9 | home_player_X10 | home_player_X11 | away_player_X1 | away_player_X2 | away_player_X3 | away_player_X4 | away_player_X5 | away_player_X6 | away_player_X7 | away_player_X8 | away_player_X9 | away_player_X10 | away_player_X11 | home_player_Y1 | home_player_Y2 | home_player_Y3 | home_player_Y4 | home_player_Y5 | home_player_Y6 | home_player_Y7 | home_player_Y8 | home_player_Y9 | home_player_Y10 | home_player_Y11 | away_player_Y1 | away_player_Y2 | away_player_Y3 | away_player_Y4 | away_player_Y5 | away_player_Y6 | away_player_Y7 | away_player_Y8 | away_player_Y9 | away_player_Y10 | away_player_Y11 | |
|---|---|---|---|---|---|---|---|---|---|---|---|---|---|---|---|---|---|---|---|---|---|---|---|---|---|---|---|---|---|---|---|---|---|---|---|---|---|---|---|---|---|---|---|---|---|
| 0 | 492473 | NaN | NaN | NaN | NaN | NaN | NaN | NaN | NaN | NaN | NaN | NaN | NaN | NaN | NaN | NaN | NaN | NaN | NaN | NaN | NaN | NaN | NaN | NaN | NaN | NaN | NaN | NaN | NaN | NaN | NaN | NaN | NaN | NaN | NaN | NaN | NaN | NaN | NaN | NaN | NaN | NaN | NaN | NaN | NaN |
| 1 | 492474 | NaN | NaN | NaN | NaN | NaN | NaN | NaN | NaN | NaN | NaN | NaN | NaN | NaN | NaN | NaN | NaN | NaN | NaN | NaN | NaN | NaN | NaN | NaN | NaN | NaN | NaN | NaN | NaN | NaN | NaN | NaN | NaN | NaN | NaN | NaN | NaN | NaN | NaN | NaN | NaN | NaN | NaN | NaN | NaN |
| 2 | 492475 | NaN | NaN | NaN | NaN | NaN | NaN | NaN | NaN | NaN | NaN | NaN | NaN | NaN | NaN | NaN | NaN | NaN | NaN | NaN | NaN | NaN | NaN | NaN | NaN | NaN | NaN | NaN | NaN | NaN | NaN | NaN | NaN | NaN | NaN | NaN | NaN | NaN | NaN | NaN | NaN | NaN | NaN | NaN | NaN |
| 3 | 492476 | NaN | NaN | NaN | NaN | NaN | NaN | NaN | NaN | NaN | NaN | NaN | NaN | NaN | NaN | NaN | NaN | NaN | NaN | NaN | NaN | NaN | NaN | NaN | NaN | NaN | NaN | NaN | NaN | NaN | NaN | NaN | NaN | NaN | NaN | NaN | NaN | NaN | NaN | NaN | NaN | NaN | NaN | NaN | NaN |
| 4 | 492477 | NaN | NaN | NaN | NaN | NaN | NaN | NaN | NaN | NaN | NaN | NaN | NaN | NaN | NaN | NaN | NaN | NaN | NaN | NaN | NaN | NaN | NaN | NaN | NaN | NaN | NaN | NaN | NaN | NaN | NaN | NaN | NaN | NaN | NaN | NaN | NaN | NaN | NaN | NaN | NaN | NaN | NaN | NaN | NaN |
| ... | ... | ... | ... | ... | ... | ... | ... | ... | ... | ... | ... | ... | ... | ... | ... | ... | ... | ... | ... | ... | ... | ... | ... | ... | ... | ... | ... | ... | ... | ... | ... | ... | ... | ... | ... | ... | ... | ... | ... | ... | ... | ... | ... | ... | ... |
| 25974 | 1992091 | 1.0 | 2.0 | 4.0 | 6.0 | 8.0 | 4.0 | 6.0 | 3.0 | 5.0 | 7.0 | 5.0 | 1.0 | 2.0 | 4.0 | 6.0 | 8.0 | 4.0 | 6.0 | 3.0 | 5.0 | 7.0 | 5.0 | 1.0 | 3.0 | 3.0 | 3.0 | 3.0 | 6.0 | 6.0 | 8.0 | 8.0 | 8.0 | 11.0 | 1.0 | 3.0 | 3.0 | 3.0 | 3.0 | 6.0 | 6.0 | 8.0 | 8.0 | 8.0 | 11.0 |
| 25975 | 1992092 | 1.0 | 3.0 | 5.0 | 7.0 | 2.0 | 4.0 | 6.0 | 8.0 | 5.0 | 4.0 | 6.0 | 1.0 | 2.0 | 4.0 | 6.0 | 8.0 | 3.0 | 5.0 | 7.0 | 3.0 | 5.0 | 7.0 | 1.0 | 3.0 | 3.0 | 3.0 | 7.0 | 7.0 | 7.0 | 7.0 | 9.0 | 11.0 | 11.0 | 1.0 | 3.0 | 3.0 | 3.0 | 3.0 | 7.0 | 7.0 | 7.0 | 10.0 | 10.0 | 10.0 |
| 25976 | 1992093 | 1.0 | 2.0 | 4.0 | 6.0 | 8.0 | 4.0 | 6.0 | 3.0 | 5.0 | 7.0 | 5.0 | 1.0 | 2.0 | 4.0 | 6.0 | 8.0 | 4.0 | 6.0 | 3.0 | 5.0 | 7.0 | 5.0 | 1.0 | 3.0 | 3.0 | 3.0 | 3.0 | 6.0 | 6.0 | 8.0 | 8.0 | 8.0 | 11.0 | 1.0 | 3.0 | 3.0 | 3.0 | 3.0 | 6.0 | 6.0 | 8.0 | 8.0 | 8.0 | 11.0 |
| 25977 | 1992094 | 1.0 | 2.0 | 4.0 | 6.0 | 8.0 | 3.0 | 7.0 | 5.0 | 3.0 | 5.0 | 7.0 | 1.0 | 2.0 | 4.0 | 6.0 | 8.0 | 4.0 | 6.0 | 3.0 | 5.0 | 7.0 | 5.0 | 1.0 | 3.0 | 3.0 | 3.0 | 3.0 | 7.0 | 7.0 | 7.0 | 10.0 | 10.0 | 10.0 | 1.0 | 3.0 | 3.0 | 3.0 | 3.0 | 6.0 | 6.0 | 8.0 | 8.0 | 8.0 | 11.0 |
| 25978 | 1992095 | 1.0 | 2.0 | 4.0 | 6.0 | 8.0 | 2.0 | 4.0 | 6.0 | 8.0 | 4.0 | 6.0 | 1.0 | 2.0 | 4.0 | 6.0 | 8.0 | 4.0 | 6.0 | 3.0 | 5.0 | 7.0 | 5.0 | 1.0 | 3.0 | 3.0 | 3.0 | 3.0 | 7.0 | 7.0 | 7.0 | 7.0 | 10.0 | 10.0 | 1.0 | 3.0 | 3.0 | 3.0 | 3.0 | 6.0 | 6.0 | 8.0 | 8.0 | 8.0 | 11.0 |
25979 rows × 45 columns
- The X and Y variables identify the position of the player on the field. \
- The field is divided X and Y coordinates.
- the X coordinates are on the goalline ranging 1-9
- the Y coordinates are along the length of the field ranging 1-11.
- All keepers have coordinates (1,1), while all field players can have an X-coordinate 2-9 and an Y-coordinate 2-11.
- (ex) If the second field player of the hometeam has coordinates (2,3), (thus: home_player_X2 = 2 and home_player_Y2 = 3), you can infer he plays on the left side of the field (X=2) as a defender (Y=3). He must thus be a left defender in this match.
- The distinction between defender, midfielder, forward is a bit arbitrary. I assume that Y coordinates between 2 and 5 are defenders, Y coordinates between 6 and 8 are midfielders and Y coordinates 9-11 are forwards.
(https://www.kaggle.com/datasets/hugomathien/soccer/discussion/30200#176414)
df_match_player_position.isna().sum()
match_api_id 0
home_player_X1 1821
home_player_X2 1821
home_player_X3 1832
home_player_X4 1832
home_player_X5 1832
home_player_X6 1832
home_player_X7 1832
home_player_X8 1832
home_player_X9 1832
home_player_X10 1832
home_player_X11 1832
away_player_X1 1832
away_player_X2 1832
away_player_X3 1832
away_player_X4 1832
away_player_X5 1832
away_player_X6 1832
away_player_X7 1832
away_player_X8 1832
away_player_X9 1833
away_player_X10 1833
away_player_X11 1839
home_player_Y1 1821
home_player_Y2 1821
home_player_Y3 1832
home_player_Y4 1832
home_player_Y5 1832
home_player_Y6 1832
home_player_Y7 1832
home_player_Y8 1832
home_player_Y9 1832
home_player_Y10 1832
home_player_Y11 1832
away_player_Y1 1832
away_player_Y2 1832
away_player_Y3 1832
away_player_Y4 1832
away_player_Y5 1832
away_player_Y6 1832
away_player_Y7 1832
away_player_Y8 1832
away_player_Y9 1833
away_player_Y10 1833
away_player_Y11 1839
dtype: int64
msno.matrix(df_match_player_position)
<AxesSubplot:>

- Ther are about 1800 missing values from each column.
-
There is a pattern in the missing values: If one position column has missing value, all other position columns aslo have missing value.
- Let’s check the missing values from the player starting lineup together.
msno.matrix(df_match_player)
<AxesSubplot:>

- If there is a missing value in the player position, starting lineup columns also have the missing values.
- Since starting lineups are very important features, let’s just drop the matches that have the missing values in the player positions and the starting lineups columns.
df_match_player = df_match_player.dropna()
df_match_player.shape
(21361, 67)
- After drop the matches, we have 21,361 matches. (25,979 matches -> 21,351 matches)
df_match_player_position = df_match_player[player_position_col]
- Save the updated the train and test match_api_id list.
target_id = df_match_player_position.match_api_id.unique()
train_match_api_id = pd.read_csv("../data/train_match_api_id.csv")
train_match_api_id.shape
(22653, 1)
train_match_api_id = train_match_api_id[train_match_api_id.match_api_id.isin(target_id)]
train_match_api_id.shape
(18343, 1)
- After drop the matches that don’t have player position and lineup information, train matches become 22,653 -> 18,343
test_match_api_id = pd.read_csv("../data/test_match_api_id.csv")
test_match_api_id.shape
(3326, 1)
test_match_api_id = test_match_api_id[test_match_api_id.match_api_id.isin(target_id)]
test_match_api_id.shape
(3018, 1)
- After drop the matches that don’t have player position and lineup information, test matches become 3,326 -> 3,018
train_match_api_id.to_csv("../data/train_match_api_id.csv", index = False)
test_match_api_id.to_csv("../data/test_match_api_id.csv", index = False)
1.1. Formation
- We can compress the X, Y position information of 11 players (22 columns) into one formation information by using the characteristics of these variables.
df_match_player_position.home_player_X1.unique()
array([1.])
df_match_player_position.home_player_Y1.unique()
array([1.])
df_match_player_position.away_player_X1.unique()
array([1.])
df_match_player_position.away_player_Y1.unique()
array([1.])
- Home and away player 1 awlays have (X = 1, Y = 1) position.
df_match_player_position[df_match_player_position.match_api_id == 493017]
| match_api_id | home_player_X1 | home_player_X2 | home_player_X3 | home_player_X4 | home_player_X5 | home_player_X6 | home_player_X7 | home_player_X8 | home_player_X9 | home_player_X10 | home_player_X11 | away_player_X1 | away_player_X2 | away_player_X3 | away_player_X4 | away_player_X5 | away_player_X6 | away_player_X7 | away_player_X8 | away_player_X9 | away_player_X10 | away_player_X11 | home_player_Y1 | home_player_Y2 | home_player_Y3 | home_player_Y4 | home_player_Y5 | home_player_Y6 | home_player_Y7 | home_player_Y8 | home_player_Y9 | home_player_Y10 | home_player_Y11 | away_player_Y1 | away_player_Y2 | away_player_Y3 | away_player_Y4 | away_player_Y5 | away_player_Y6 | away_player_Y7 | away_player_Y8 | away_player_Y9 | away_player_Y10 | away_player_Y11 | |
|---|---|---|---|---|---|---|---|---|---|---|---|---|---|---|---|---|---|---|---|---|---|---|---|---|---|---|---|---|---|---|---|---|---|---|---|---|---|---|---|---|---|---|---|---|---|
| 145 | 493017 | 1.0 | 2.0 | 4.0 | 6.0 | 8.0 | 2.0 | 4.0 | 6.0 | 8.0 | 4.0 | 6.0 | 1.0 | 2.0 | 4.0 | 6.0 | 8.0 | 2.0 | 4.0 | 6.0 | 8.0 | 4.0 | 6.0 | 1.0 | 3.0 | 3.0 | 3.0 | 3.0 | 7.0 | 7.0 | 7.0 | 7.0 | 10.0 | 10.0 | 1.0 | 3.0 | 3.0 | 3.0 | 3.0 | 7.0 | 7.0 | 7.0 | 7.0 | 10.0 | 10.0 |
- In match_api_id = 493017, home_player_X# are: 1 / 2, 4, 6, 8 / 2, 4, 6, 8 / 4, 6
- The first player’s X position is 1 and is always goalkeeper.
- The X position of the remaining 10 players shows a pattern of increasing, then decreasing, and then increasing again.
- Based on this decreasing part, we can figure out the formation.
- In this case, the formation is 4-4-2.
df_match_player_position[df_match_player_position.match_api_id == 1992092]
| match_api_id | home_player_X1 | home_player_X2 | home_player_X3 | home_player_X4 | home_player_X5 | home_player_X6 | home_player_X7 | home_player_X8 | home_player_X9 | home_player_X10 | home_player_X11 | away_player_X1 | away_player_X2 | away_player_X3 | away_player_X4 | away_player_X5 | away_player_X6 | away_player_X7 | away_player_X8 | away_player_X9 | away_player_X10 | away_player_X11 | home_player_Y1 | home_player_Y2 | home_player_Y3 | home_player_Y4 | home_player_Y5 | home_player_Y6 | home_player_Y7 | home_player_Y8 | home_player_Y9 | home_player_Y10 | home_player_Y11 | away_player_Y1 | away_player_Y2 | away_player_Y3 | away_player_Y4 | away_player_Y5 | away_player_Y6 | away_player_Y7 | away_player_Y8 | away_player_Y9 | away_player_Y10 | away_player_Y11 | |
|---|---|---|---|---|---|---|---|---|---|---|---|---|---|---|---|---|---|---|---|---|---|---|---|---|---|---|---|---|---|---|---|---|---|---|---|---|---|---|---|---|---|---|---|---|---|
| 25975 | 1992092 | 1.0 | 3.0 | 5.0 | 7.0 | 2.0 | 4.0 | 6.0 | 8.0 | 5.0 | 4.0 | 6.0 | 1.0 | 2.0 | 4.0 | 6.0 | 8.0 | 3.0 | 5.0 | 7.0 | 3.0 | 5.0 | 7.0 | 1.0 | 3.0 | 3.0 | 3.0 | 7.0 | 7.0 | 7.0 | 7.0 | 9.0 | 11.0 | 11.0 | 1.0 | 3.0 | 3.0 | 3.0 | 3.0 | 7.0 | 7.0 | 7.0 | 10.0 | 10.0 | 10.0 |
- In match_api_id = 1992092, home_player_X# are 1 / 3, 5, 7 / 2, 4, 6, 8 / 5 / 4, 6
-
In this case, the formation is 3-4-1-2.
- Let’s make the formation column by using above information.
df_match_player_position_home = df_match_player_position[["match_api_id", 'home_player_X2', 'home_player_X3',
'home_player_X4', 'home_player_X5', 'home_player_X6',
'home_player_X7', 'home_player_X8', 'home_player_X9',
'home_player_X10','home_player_X11']]
df_match_player_position_away = df_match_player_position[["match_api_id", 'away_player_X2', 'away_player_X3',
'away_player_X4', 'away_player_X5', 'away_player_X6',
'away_player_X7', 'away_player_X8', 'away_player_X9',
'away_player_X10','away_player_X11']]
home_formation_list = []
for match_api_id in df_match_player_position_home.match_api_id:
position_array = df_match_player_position_home[df_match_player_position_home.match_api_id == match_api_id].values[0][1:]
position_temp = position_array[1:]
position_temp_shift = position_array[: -1]
res = ((position_temp - position_temp_shift) > 0)
target_index = np.where(res== False)[0]
formation_temp = []
before_index = 0
for i in target_index:
formation_temp.append(sum(res[before_index:i]) + 1)
before_index = i
formation_temp.append(10 - sum(formation_temp))
formation_res = "".join(str(x) for x in formation_temp)
home_formation_list.append(formation_res)
away_formation_list = []
for match_api_id in df_match_player_position_home.match_api_id:
position_array = df_match_player_position_away[df_match_player_position_away.match_api_id == match_api_id].values[0][1:]
position_temp = position_array[1:]
position_temp_shift = position_array[: -1]
res = ((position_temp - position_temp_shift) > 0)
target_index = np.where(res== False)[0]
formation_temp = []
before_index = 0
for i in target_index:
formation_temp.append(sum(res[before_index:i]) + 1)
before_index = i
formation_temp.append(10 - sum(formation_temp))
formation_res = "".join(str(x) for x in formation_temp)
away_formation_list.append(formation_res)
df_match_formation = pd.DataFrame({"match_api_id": df_match_player.match_api_id,
"home_formation_by_X": home_formation_list,
"away_formation_by_X": away_formation_list})
df_match_formation
| match_api_id | home_formation_by_X | away_formation_by_X | |
|---|---|---|---|
| 145 | 493017 | 442 | 442 |
| 153 | 493025 | 442 | 442 |
| 155 | 493027 | 442 | 442 |
| 162 | 493034 | 442 | 442 |
| 168 | 493040 | 442 | 442 |
| ... | ... | ... | ... |
| 25972 | 1992089 | 442 | 4231 |
| 25974 | 1992091 | 4231 | 4231 |
| 25975 | 1992092 | 3412 | 433 |
| 25976 | 1992093 | 4231 | 4231 |
| 25978 | 1992095 | 442 | 4231 |
21361 rows × 3 columns
pd.concat([df_match_formation.home_formation_by_X, df_match_formation.away_formation_by_X]).value_counts()
4231 10969
442 10146
433 7315
451 1869
4411 1627
...
12331 1
13141 1
21421 1
312121 1
1112221 1
Length: 147, dtype: int64
np.sum(pd.concat([df_match_formation.home_formation_by_X, df_match_formation.away_formation_by_X]).value_counts() == 1)
36
- Out of 147 formations,
- 103 formations have appeared less than 10 times in 21,361 total matches.
- 36 formations have appeared only once in 21,361 total matches.
- These formations do not have information from past matches to predict match results.
-
So, to give the formation a sufficient pooling effect, let’s make the formation by using the number of defenders, midfielders, and forward that can be extracted by Y position information.
- Y coordinates between 2 and 5 are defenders, Y coordinates between 6 and 8 are midfielders and Y coordinates 9-11 are forwards.
- Let’s make colums num_defenders, num_midfielders, and num_forwards for both home and away teams.
df_match_player_position_home = df_match_player_position[["match_api_id", 'home_player_Y2', 'home_player_Y3',
'home_player_Y4', 'home_player_Y5', 'home_player_Y6',
'home_player_Y7', 'home_player_Y8', 'home_player_Y9',
'home_player_Y10','home_player_Y11']]
df_match_player_position_away = df_match_player_position[["match_api_id", 'away_player_Y2', 'away_player_Y3',
'away_player_Y4', 'away_player_Y5', 'away_player_Y6',
'away_player_Y7', 'away_player_Y8', 'away_player_Y9',
'away_player_Y10','away_player_Y11']]
home_num_def_list = np.multiply((df_match_player_position_home.home_player_Y2 >= 2) & (df_match_player_position_home.home_player_Y2 <= 5), 1)
home_num_mid_list = np.multiply((df_match_player_position_home.home_player_Y2 >= 6) & (df_match_player_position_home.home_player_Y2 <= 8), 1)
home_num_for_list = np.multiply((df_match_player_position_home.home_player_Y2 >= 9) & (df_match_player_position_home.home_player_Y2 <= 11), 1)
for i in range(3,12):
home_num_def_list += np.multiply((df_match_player_position_home[f"home_player_Y{i}"] >= 2) & (df_match_player_position_home[f"home_player_Y{i}"] <= 5), 1)
home_num_mid_list += np.multiply((df_match_player_position_home[f"home_player_Y{i}"] >= 6) & (df_match_player_position_home[f"home_player_Y{i}"] <= 8), 1)
home_num_for_list += np.multiply((df_match_player_position_home[f"home_player_Y{i}"] >= 9) & (df_match_player_position_home[f"home_player_Y{i}"] <= 11), 1)
away_num_def_list = np.multiply((df_match_player_position_away.away_player_Y2 >= 2) & (df_match_player_position_away.away_player_Y2 <= 5), 1)
away_num_mid_list = np.multiply((df_match_player_position_away.away_player_Y2 >= 6) & (df_match_player_position_away.away_player_Y2 <= 8), 1)
away_num_for_list = np.multiply((df_match_player_position_away.away_player_Y2 >= 9) & (df_match_player_position_away.away_player_Y2 <= 11), 1)
for i in range(3,12):
away_num_def_list += np.multiply((df_match_player_position_away[f"away_player_Y{i}"] >= 2) & (df_match_player_position_away[f"away_player_Y{i}"] <= 5), 1)
away_num_mid_list += np.multiply((df_match_player_position_away[f"away_player_Y{i}"] >= 6) & (df_match_player_position_away[f"away_player_Y{i}"] <= 8), 1)
away_num_for_list += np.multiply((df_match_player_position_away[f"away_player_Y{i}"] >= 9) & (df_match_player_position_away[f"away_player_Y{i}"] <= 11), 1)
df_match_formation["home_num_def"] = home_num_def_list
df_match_formation["home_num_mid"] = home_num_mid_list
df_match_formation["home_num_for"] = home_num_for_list
df_match_formation["away_num_def"] = away_num_def_list
df_match_formation["away_num_mid"] = away_num_mid_list
df_match_formation["away_num_for"] = away_num_for_list
df_match_formation["home_formation_by_Y"] = list(map("".join, zip(df_match_formation.home_num_def.astype("str"),
df_match_formation.home_num_mid.astype("str"),
df_match_formation.home_num_for.astype("str"))))
df_match_formation["away_formation_by_Y"] = list(map("".join, zip(df_match_formation.away_num_def.astype("str"),
df_match_formation.away_num_mid.astype("str"),
df_match_formation.away_num_for.astype("str"))))
df_match_formation = df_match_formation.drop(["home_num_def", "home_num_mid", "home_num_for",
"away_num_def", "away_num_mid", "away_num_for"], axis = 1)
df_match_formation
| match_api_id | home_formation_by_X | away_formation_by_X | home_formation_by_Y | away_formation_by_Y | |
|---|---|---|---|---|---|
| 145 | 493017 | 442 | 442 | 442 | 442 |
| 153 | 493025 | 442 | 442 | 442 | 442 |
| 155 | 493027 | 442 | 442 | 442 | 442 |
| 162 | 493034 | 442 | 442 | 442 | 442 |
| 168 | 493040 | 442 | 442 | 442 | 442 |
| ... | ... | ... | ... | ... | ... |
| 25972 | 1992089 | 442 | 4231 | 442 | 451 |
| 25974 | 1992091 | 4231 | 4231 | 451 | 451 |
| 25975 | 1992092 | 3412 | 433 | 343 | 433 |
| 25976 | 1992093 | 4231 | 4231 | 451 | 451 |
| 25978 | 1992095 | 442 | 4231 | 442 | 451 |
21361 rows × 5 columns
pd.concat([df_match_formation.home_formation, df_match_formation.away_formation]).value_counts()
451 14937
442 12984
433 8475
352 1518
523 1188
343 1080
712 770
532 648
622 617
541 488
361 17
dtype: int64
- Save the formation data frame.
df_match_formation.to_csv("../data/df_match_formation.csv", index = False)
1.2. Mode position of each player
- Player position also can be used to cluster players with other player attributes variables later.
- So let’s find the mode X, Y positions of each player.
df_player = pd.read_csv("../data/df_player.csv")
player_position_X_map = {}
player_position_Y_map = {}
for id in df_player.player_api_id.unique():
player_position_X_map[id] = []
player_position_Y_map[id] = []
for i in df_match_player.index:
for j in range(1,12):
player_api_id = df_match_player[f"home_player_{j}"][i]
player_position_X = df_match_player[f"home_player_X{j}"][i]
player_position_Y = df_match_player[f"home_player_Y{j}"][i]
player_position_X_map[player_api_id].append(player_position_X)
player_position_Y_map[player_api_id].append(player_position_Y)
df_player_position = pd.DataFrame(columns = ["player_api_id", "position_X_list", "position_Y_list"])
df_player_position["player_api_id"] = df_player[["player_api_id"]].drop_duplicates()
for k, v in player_position_X_map.items():
df_player_position.loc[df_player_position.player_api_id == k, "position_X_list"] \
= df_player_position.loc[df_player_position.player_api_id == k, "position_X_list"].apply(lambda x: v)
for k, v in player_position_Y_map.items():
df_player_position.loc[df_player_position.player_api_id == k, "position_Y_list"] \
= df_player_position.loc[df_player_position.player_api_id == k, "position_Y_list"].apply(lambda x: v)
df_player_position
| player_api_id | position_X_list | position_Y_list | |
|---|---|---|---|
| 0 | 505942 | [6.0, 6.0, 6.0] | [3.0, 3.0, 3.0] |
| 5 | 155782 | [8.0, 8.0, 8.0, 8.0, 8.0, 8.0, 8.0, 8.0, 8.0, ... | [3.0, 3.0, 3.0, 3.0, 3.0, 3.0, 3.0, 3.0, 3.0, ... |
| 38 | 162549 | [5.0, 5.0, 5.0, 5.0, 5.0, 8.0, 4.0, 8.0, 5.0, ... | [11.0, 9.0, 11.0, 9.0, 11.0, 7.0, 7.0, 7.0, 10... |
| 64 | 30572 | [6.0, 6.0, 7.0] | [3.0, 3.0, 3.0] |
| 87 | 23780 | [4.0, 4.0, 4.0, 4.0, 4.0, 4.0, 6.0, 6.0, 4.0, ... | [3.0, 3.0, 3.0, 3.0, 3.0, 3.0, 3.0, 3.0, 3.0, ... |
| ... | ... | ... | ... |
| 183924 | 26357 | [6.0, 6.0, 6.0, 5.0, 6.0, 6.0, 6.0, 6.0, 6.0, ... | [3.0, 3.0, 3.0, 3.0, 3.0, 3.0, 3.0, 3.0, 3.0, ... |
| 183937 | 111182 | [8.0] | [3.0] |
| 183953 | 36491 | [8.0, 8.0, 8.0, 8.0, 8.0, 8.0] | [3.0, 3.0, 3.0, 3.0, 3.0, 3.0] |
| 183960 | 35506 | [6.0] | [3.0] |
| 183968 | 39902 | [4.0, 5.0, 5.0, 5.0, 5.0, 5.0, 5.0, 5.0, 5.0, ... | [10.0, 9.0, 10.0, 8.0, 9.0, 8.0, 9.0, 9.0, 9.0... |
11060 rows × 3 columns
- Let’s check the standard deviation of each player’s X and Y position values.
df_player_position.explode("position_X_list")[["player_api_id", "position_X_list"]].groupby("player_api_id").std() \
.rename(columns = {"position_X_list": "X_std_within_player"}).describe()
| X_std_within_player | |
|---|---|
| count | 9310.000000 |
| mean | 1.177388 |
| std | 0.790329 |
| min | 0.000000 |
| 25% | 0.676597 |
| 50% | 1.154701 |
| 75% | 1.680871 |
| max | 5.656854 |
my_histogram(df_player_position.explode("position_X_list")[["player_api_id", "position_X_list"]].groupby("player_api_id").std() \
.rename(columns = {"position_X_list": "X_std_within_player"}), "X_std_within_player")

- Each player’s standard deviation of their past X position values are very low. That is, each player’s X positions usually do not change much from game to game.
df_player_position.explode("position_Y_list")[["player_api_id", "position_Y_list"]].groupby("player_api_id").std() \
.rename(columns = {"position_Y_list": "Y_std_within_player"}).describe()
| Y_std_within_player | |
|---|---|
| count | 9310.000000 |
| mean | 0.650073 |
| std | 0.701840 |
| min | 0.000000 |
| 25% | 0.000000 |
| 50% | 0.507257 |
| 75% | 1.129319 |
| max | 4.949747 |
my_histogram(df_player_position.explode("position_Y_list")[["player_api_id", "position_Y_list"]].groupby("player_api_id").std() \
.rename(columns = {"position_Y_list": "Y_std_within_player"}), "Y_std_within_player")

-
Each player’s standard deviation of their past Y position values are very low. That is, each player’s Y positions usually do not change much from game to game.
-
So, let’s make each player’s mode X and Y position column in the df_player table and use them for player clustering later.
position_Y_mode = df_player_position.explode("position_Y_list")[["player_api_id", "position_Y_list"]].groupby("player_api_id")["position_Y_list"] \
.apply(pd.Series.mode).reset_index() \
.rename(columns = {"position_Y_list": "position_Y_mode"}).drop("level_1", axis = 1)
position_Y_mode
| player_api_id | position_Y_mode | |
|---|---|---|
| 0 | 2625 | 6.0 |
| 1 | 2625 | 7.0 |
| 2 | 2752 | 3.0 |
| 3 | 2768 | 3.0 |
| 4 | 2770 | 7.0 |
| ... | ... | ... |
| 10693 | 728478 | 8.0 |
| 10694 | 730065 | 10.0 |
| 10695 | 733787 | 3.0 |
| 10696 | 748432 | 3.0 |
| 10697 | 750584 | 7.0 |
10698 rows × 2 columns
position_Y_mode_temp = df_player_position.explode("position_Y_list")[["player_api_id", "position_Y_list"]].groupby("player_api_id")["position_Y_list"] \
.apply(pd.Series.mode).reset_index()
position_Y_mode= position_Y_mode_temp.loc[position_Y_mode_temp.level_1 == 0, ["player_api_id", "position_Y_list"]] \
.rename(columns = {"position_Y_list": "position_Y_mode"})
position_Y_mode["position_Y_mode"] = position_Y_mode.position_Y_mode.astype("int")
position_X_mode_temp = df_player_position.explode("position_X_list")[["player_api_id", "position_X_list"]].groupby("player_api_id")["position_X_list"] \
.apply(pd.Series.mode).reset_index()
position_X_mode= position_X_mode_temp.loc[position_X_mode_temp.level_1 == 0, ["player_api_id", "position_X_list"]] \
.rename(columns = {"position_X_list": "position_X_mode"})
position_X_mode["position_X_mode"] = position_X_mode.position_X_mode.astype("int")
df_player = df_player.merge(position_X_mode, how = "left", on = "player_api_id") \
.merge(position_Y_mode, how = "left", on = "player_api_id")
- Also we can categorize players into 4 position based on mode Y position: {“goalkeeper”, “defender”, “midfielder”, “forward”}
- mode Y position = 1: goalkeeper
- $2 \leq \text{ mode Y position } \leq 5$: defender
- $6 \leq \text{ mode Y position } \leq 8$: midefielder
- $9 \leq \text{ mode Y position } \leq 11$: forward
goalkeeper_bool = (df_player.position_Y_mode == 1)
defender_bool = (df_player.position_Y_mode >= 2) & (df_player.position_Y_mode <= 5)
midfielder_bool = (df_player.position_Y_mode >= 6) & (df_player.position_Y_mode <= 8)
forward_bool = (df_player.position_Y_mode >= 9) & (df_player.position_Y_mode <= 11)
df_player.loc[goalkeeper_bool, "position_role"] = "goalkeeper"
df_player.loc[defender_bool, "position_role"] = "defender"
df_player.loc[midfielder_bool, "position_role"] = "midfielder"
df_player.loc[forward_bool, "position_role"] = "forward"
- Save the updated df_player table.
df_player.to_csv("../data/df_player.csv", index = False)
2. Starting lineup
starting_lineup_cols = ["match_api_id", 'home_player_1', 'home_player_2', 'home_player_3',
'home_player_4', 'home_player_5', 'home_player_6', 'home_player_7',
'home_player_8', 'home_player_9', 'home_player_10', 'home_player_11',
'away_player_1', 'away_player_2', 'away_player_3', 'away_player_4',
'away_player_5', 'away_player_6', 'away_player_7', 'away_player_8',
'away_player_9', 'away_player_10', 'away_player_11']
msno.matrix(df_match_player[starting_lineup_cols])
<AxesSubplot:>

-
Since we alread droped all missing values, there is no missing value in the starting lineup columns.
-
Starting lineup colums will be used to merge other player related tables later.
3. Summary
- Drop the matches that have the missing value in the starting lineups and the player positions.
- 25,979 matches -> 21,351 matches
- train matces: 22,653 -> 18,343
- test matches: 3,326 -> 3,018
- 25,979 matches -> 21,351 matches
- Make the home and away team’s starting formation variables based on starting player’s X and Y positions.
- home_formation_by_X (in df_match_formation table)
- home_formation_by_Y (in df_match_formation table)
- away_formation_by_X (in df_match_formation table)
- away_formation_by_Y (in df_match_formation table)
- Make each player’s mode X and Y position variables that will be used for players clustering later.
- position_X_mode (in df_player table)
- position_Y_mode (in df_player table)
- Make each player’s role variable based on mode Y position.
- position_role (in df_player table)
